The _________ is too high for it to be considered _________.
A function is defined in the interval on the -axis as
Which one of the following is the area under the curve for the interval on the -axis?
Let be a root of the equation . Then the value of the expression is
Given below are four statements.
Statement 1: All students are inquisitive.
Statement 2: Some students are inquisitive.
Statement 3: No student is inquisitive.
Statement 4: Some students are not inquisitive.
From the given four statements, find the two statements that CANNOT BE TRUE simultaneously, assuming that there is at least one student in the class.

Some people believe that "what gets measured, improves". Some others believe that "what gets measured, gets gamed". One possible reason for the difference in the beliefs is the work culture in organizations. In organizations with good work culture, metrics help improve outcomes. However, the same metrics are counterproductive in organizations with poor work culture.
Which one of the following is the CORRECT logical inference based on the information in the above passage?
In a recently conducted national entrance test, boys constituted 65% of those who appeared for the test. Girls constituted the remaining candidates and they accounted for 60% of the qualified candidates.
Which one of the following is the correct logical inference based on the information provided in the above passage?
A box contains five balls of same size and shape. Three of them are green coloured balls and two of them are orange coloured balls. Balls are drawn from the box one at a time. If a green ball is drawn, it is not replaced. If an orange ball is drawn, it is replaced with another orange ball.
First ball is drawn. What is the probability of getting an orange ball in the next draw?
The corners and mid-points of the sides of a triangle are named using the distinct letters P, Q, R, S, T and U, but not necessarily in the same order. Consider the following statements:\
A plot of land must be divided between four families. They want their individual plots to be similar in shape, not necessarily equal in area. The land has equally spaced poles, marked as dots in the below figure. Two ropes, R1 and R2, are already present and cannot be moved.
What is the least number of additional straight ropes needed to create the desired plots? A single rope can pass through three poles that are aligned in a straight line.

Which one of the following statements is TRUE for all positive functions ?
Which one of the following regular expressions correctly represents the language of the finite automaton given below?

Which one of the following statements is TRUE?
In a relational data model, which one of the following statements is TRUE?

Suppose we are given keys, hash table slots, and two simple uniform hash functions and . Further suppose our hashing scheme uses for the odd keys and for the even keys. What is the expected number of keys in a slot?
Which one of the following facilitates transfer of bulk data from hard disk to main memory with the highest throughput?
Let R1 and R2 be two 4-bit registers that store numbers in 2's complement form. For the operation R1+R2, which one of the following values of R1 and R2 gives an arithmetic overflow?
Consider the following threads, , , and executing on a single processor, synchronized using three binary semaphore variables, , , and , operated upon using standard and . The threads can be context switched in any order and at any time.

Consider the following two statements with respect to the matrices , , and .
Statement 1:
Statement 2:
where represents the trace of a matrix. Which one of the following holds?
What is printed by the following ANSI C program?

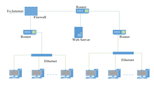
Consider an enterprise network with two Ethernet segments, a web server and a firewall, connected via three routers as shown below. What is the number of subnets inside the enterprise network?

Which of the following statements is/are TRUE?
Let WB and WT be two set associative cache organizations that use LRU algorithm for cache block replacement. WB is a write back cache and WT is a write through cache. Which of the following statements is/are FALSE?
Consider the following three relations in a relational database.
, ,
Which of the following relational algebra expressions return the set of s who own all the brands?
Which of the following statements is/are TRUE with respect to deadlocks?
Which of the following statements is/are TRUE for a group ?
Suppose a binary search tree with 1000 distinct elements is also a complete binary tree. The tree is stored using the array representation of binary heap trees. Assuming that the array indices start with 0, the largest element of the tree is stored at index_____________.
Consider the augmented grammar with as the set of terminals.
If is the set of two items , then contains exactly __________ items.
Consider a simple undirected graph of 10 vertices. If the graph is disconnected, then the maximum number of edges it can have is ____________.
Consider a relation with the following three functional dependencies.
The number of superkeys in the relation R is _____________.
The number of arrangements of six identical balls in three identical bins is______.
A cache memory that has a hit rate of 0.8 has an access latency 10 ns and miss penalty 100 ns. An optimization is done on the cache to reduce the miss rate. However, the optimization results in an increase of cache access latency to 15 ns, whereas the miss penalty is not affected. The minimum hit rate (rounded off to two decimal places) needed after the optimization such that it should not increase the average memory access time is _____________.
The value of the following limit is _____________.
Consider the resolution of the domain name www.gate.org.in by a DNS resolver. Assume that no resource records are cached anywhere across the DNS servers and that iterative query mechanism is used in the resolution. The number of DNS query-response pairs involved in completely resolving the domain name is_____________.
Which one of the following is the closed form for the generating function of the sequence defined below?
Consider a simple undirected unweighted graph with at least three vertices. If is the adjacency matrix of the graph, then the number of 3-cycles in the graph is given by the trace of
Which one of the following statements is FALSE?
Let and denote read and write operations on a data element by a transaction , respectively. Consider the schedule with four transactions.
Which one of the following serial schedules is conflict equivalent to ?
Consider a digital display system (DDS) shown in the figure that displays the contents of register X. A 16-bit code word is used to load a word in X, either from S or from R. S is a 1024-word memory segment and R is a 32-word register file. Based on the value of mode bit M, T selects an input word to load in X. P and Q interface with the corresponding bits in the code word to choose the addressed word.
Which one of the following represents the functionality of P, Q, and T?

Consider three floating point numbers , and stored in registers , and , respectively as per IEEE-754 single precision floating point format. The 32-bit content stored in these registers (in hexadecimal form) are as follows.
, ,
Which one of the following is FALSE?
Consider four processes P, Q, R, and S scheduled on a CPU as per round robin algorithm with a time quantum of 4 units. The processes arrive in the order P, Q, R, S, all at time . There is exactly one context switch from S to Q, exactly one context switch from R to Q, and exactly two context switches from Q to R. There is no context switch from S to P. Switching to a ready process after the termination of another process is also considered a context switch. Which one of the following is NOT possible as CPU burst time (in time units) of these processes?
What is printed by the following ANSI C program?

What is printed by the following ANSI C program?

Consider solving the following system of simultaneous equations using LU decomposition.
where and are denoted as
Which one of the following is the correct combination of values for , , and ?
Which of the following is/are undecidable?
Consider the following languages:
Note that is the reversal of the string . Which of the following is/are TRUE?
Consider the following languages:
Which of the following statements is/are FALSE?
Consider a simple undirected weighted graph , all of whose edge weights are distinct. Which of the following statements about the minimum spanning trees of is/are TRUE?
The following simple undirected graph is referred to as the Peterson graph. Which of the following statements is/are TRUE?

Consider the following recurrence:
;
, for ;
, for .
Then, which of the following statements is/are TRUE?
Which of the properties hold for the adjacency matrix of a simple undirected unweighted graph having vertices?
Which of the following is/are the eigenvector(s) for the matrix given below?
Consider a system with 2 KB direct mapped data cache with a block size of 64 bytes. The system has a physical address space of 64 KB and a word length of 16 bits. During the execution of a program, four data words P, Q, R, and S are accessed in that order 10 times (i.e., PQRSPQRS...). Hence, there are 40 accesses to data cache altogether. Assume that the data cache is initially empty and no other data words are accessed by the program. The addresses of the first bytes of P, Q, R, and S are 0xA248, 0xC28A, 0xCA8A, and 0xA262, respectively. For the execution of the above program, which of the following statements is/are TRUE with respect to the data cache?
Consider routing table of an organization's router shown below:


Consider a network with three routers P, Q, R shown in the figure below. All the links have cost of unity.
P — Q — R
The routers exchange distance vector routing information and have converged on the routing tables, after which the link Q−R fails. Assume that P and Q send out routing updates at random times, each at the same average rate. The probability of a routing loop formation (rounded off to one decimal place) between P and Q, leading to count-to-infinity problem, is___________.
Let be a directed graph, where is the set of vertices and is the set of directed edges, as defined by the following adjacency matrix .
indicates a directed edge from node to node . A directed spanning tree of , rooted at , is defined as a subgraph of such that the undirected version of is a tree, and contains a directed path from to every other vertex in . The number of such directed spanning trees rooted at vertex 5 is_____________.
Consider a 100 Mbps link between an earth station (sender) and a satellite (receiver) at an altitude of 2100 km. The signal propagates at a speed of m/s. The time taken (in milliseconds, rounded off to two decimal places) for the receiver to completely receive a packet of 1000 bytes transmitted by the sender is_________.
Consider the data transfer using TCP over a 1 Gbps link. Assuming that the maximum segment lifetime (MSL) is set to 60 seconds, the minimum number of bits required for the sequence number field of the TCP header, to prevent the sequence number space from wrapping around during the MSL is____________.
A processor operating at 2 GHz has a standard 5-stage RISC instruction pipeline having a base CPI (cycles per instruction) of one without any pipeline hazards. For a given program P that has 30% branch instructions, control hazards incur 2 cycles stall for every branch. A new version of the processor operating at same clock frequency has an additional branch predictor unit (BPU) that completely eliminates stalls for correctly predicted branches. There is neither any savings nor any additional stalls for wrong predictions. There are no structural hazards and data hazards for and . If the BPU has a prediction accuracy of 80%, the speed up (rounded off to two decimal places) obtained by over in executing P is____________.
Consider the queues containing four elements and containing none (shown as the Initial State in the figure). The only operations allowed on these two queues are and . The minimum number of operations on required to place the elements of in in reverse order (shown as the Final State in the figure) without using any additional storage is___________.

Consider two file systems and , that use contiguous allocation and linked allocation, respectively. A file of size 100 blocks is already stored in and also in . Now, consider inserting a new block in the middle of the file (between and block), whose data is already available in the memory. Assume that there are enough free blocks at the end of the file and that the file control blocks are already in memory. Let the number of disk accesses required to insert a block in the middle of the file in and are and , respectively, then the value of is_________.
Consider a demand paging system with four page frames (initially empty) and LRU page replacement policy. For the following page reference string
the page fault rate, defined as the ratio of number of page faults to the number of memory accesses (rounded off to one decimal place) is_________.
Consider the following grammar along with translation rules.
Here and are operators and is a token that represents an integer and represents the corresponding integer value. Using this translation scheme, the computed value of for root of the parse tree for the expression is _____________.